--> Adicionar a informação do Nome Completo nas telas de cadastro de Pessoas do SO e ST após o Nome.
Motivo: Usuários que trabalham somente com os módulos do SST não tem acesso ao módulo de FP e necessitam a informação do nome completo da pessoa para suas atividades.
--> | ZD 549589 | Possibilidade de cadastrar uma CAT mesmo não tendo os módulos de Folha de Pagamento e Esocial
--> Adicionar hint explicativo dos comportamentos do recálculos das avaliações
Com a finalidade de melhorar a ergonomia do sistema e auxiliar o nosso usuário sobre sobre as regras de negócios e os comportamentos das avaliações de desempenho adicionar um hint explicativo dentro das avaliações de desempenho.
Adicionado a mesma mensagem tanto no menu: Recalcular Médias e no Registro de Avaliações, visto que estes dois botões tem a mesma finalidade e regras de negócios.
Saiba mais em:
- Registrando o Resultado da Avaliação de Desempenho – Metadados
-
Como recalcular e excluir as Avaliações – Metadados
--> Melhorar a interface do menu: "Registro de Avaliações" para evitar falhas operacionais.
A versão também inclui melhorias de usabilidade, validações adicionais e mensagens orientativas, com o objetivo de reduzir falhas de preenchimento e apoiar o correto uso das funcionalidades do sistema.
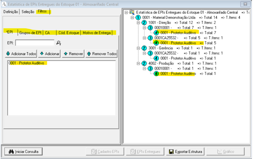
--> Incluir Filtros na consulta de Estatística de EPIs entregues, os mesmos filtros já existentes no Rel. 5150
--> [ZD 543175] - Melhoria - Incluir nova opção para Assinatura eletrônica pelo Responsável pelo PPP
Disponibilizar nova opção para assinatura do PPP: Responsável pelas declarações (PPP)
No cadastro de estabelecimentos é informado o responsável pelas declarações do PPP
--> Adicionar na exportação de CSV de eventos do 2220 do Saúde ocupacional, a possibilidade extrair um planilha da grid de eventos não importados
--> Melhorias na interface, novas validações e Aprimoramento do Retorno de Validação de Arquivos na Importação de XML do Módulo de Saúde Ocupacional
Para melhorar a experiência dos nossos usuários, realizamos diversas melhorias e ajustes na tela de Importação de XML do Módulo de Saúde Ocupacional.
Algumas das melhorias realizadas são:
- Aprimoramento dos retornos das validações, que anteriormente geravam dúvidas.
- Correção de cenários que estavam ocasionando falhas na importação, com ajustes nas validações e em seus respectivos retornos.
- A tela agora permite expansão, proporcionando melhor visualização dos dados.
- Adição de hint explicativo sobre a funcionalidade.
- Outros ajustes e melhorias gerais.
--> MD123782 - 6917 - Riscos no ASO - Implementar Histórico da opção Deve Constar Risco ASO (Apenas) - ZD 504579
Implementar Histórico da opção <Deve Constar Risco ASO> (Apenas) no cadastro de riscos para que o sistema considera o valor do campo no momento da emissão do ASO.
Esta falta de informação no sistema pode causar prejuízos em ações trabalhistas para a empresa.
Campo do cadastro de Risco onde foi adicionado o histórico.
Toda modificação deste campo irá gerar histórico quando feito diretamente na tela. No exemplo: alterei o Risco ambiental 0003 de Deve Constar no ASO de <SIM >para <Acima do Limite de Ação>
Clicando no botão e após no localizar: Histórico deve constar no ASO . Irá demonstrar as modificações realizadas e a data de inicio da validade. No exemplo: no histórico irá demonstrar os ASOs anteriores a 08/04/2026 irá considerar o valor <SIM> e a partir irá considerar o valor <Acima do limite de ação> na emissão de ASOs
Pode ser criado um histórico Retroativo de início de validade com a informação, se necessário. Basta clicar no botão <Criar> e informar a data de início da validade e o valor válido da data.
Exemplo do risco umidade com suas datas de início de validade e valores.
Regras:
Para considerar o valor correto do constarriscoaso deve ser feito desta maneira:
1 – Se não tiver nenhum registro de histórico do risco considerar sempre o valor da tabela de riscos
2 – Se tiver histórico do risco na tabela de históricos acessar a data do histórico válido conforme a data de emissão do ASO para saber o valor correto.
Se Risco TEM Histórico de alterações na tabela: RHHistConstarRiscoAso
- No exemplo acima.
- ASOs com data de emissão maior ou igual a 08/04/2026 considerar valor <Acima do Limite de ação>
- ASOs com data de emissão no período de 01/01/2010 até 07/04/2026 considerar valor <SIM>
- ASOs com data de emissão no período de 01/01/2000 até 31/12/2009 considerar valor = <NÃO>
- ASOs com data de emissão menor que 01/01/2000 considerar o valor da tabela do risco atual.
Se Risco NÃO TEM Histórico de alterações na tabela de históricos
- Considerar o valor da opção da tabela do Risco atual
Na emissão do relatório do ASO, se opção <mostrar Riscos ambientais por grupo> estiver marcado, irá considerar o valor Deve costar risco ASO válido no momento da emissão do ASO original
Para mais detalhes visualize o manual dos riscos: Como cadastrar Riscos Ambientais – Metadados
Principais Ajustes/Correções:
--> |ZD 551069 557653 496995| Falha "The statement has been terminated. The UPDATE statement conflicted with the FOREIGN KEY constraint "RH_FK_6080_08". The conflict occurred in database "RHXXXXX", table "dbo.RHCURSOREVISOES"." ao mudar curso de um evento
Identificamos que, ao tentar alterar o curso do evento, o sistema não conclui a operação porque a estrutura atual desse evento impede a mudança direta. Isso ocorre devido ao relacionamento existente entre o curso, tabelas e outras informações vinculadas ao evento, o que impede que a alteração seja realizada de forma segura sem gerar maiores e comprometer a integridade das informações no sistema.
Para evitar inconsistências de dados ou impactos em registros já vinculados, estamos implementando uma validação que orientará o usuário sobre como proceder em cada situação.
✔ Quando o evento possui turma vinculada (Cenário 1)
Nesses casos, o sistema passará a exibir uma mensagem informando que não é possível alterar o curso de um evento que já possui turma vinculada, pois isso poderia gerar conflitos e comprometer a integridade das informações.
As alternativas recomendadas serão:
-
Opção 1 – Excluir a turma existente:
Após remover a turma, será possível alterar o curso normalmente. -
Opção 2 – Utilizar a funcionalidade “Multiplicador de Evento utilizando outro como Modelo”:
Disponível no topo da tela (ícone de livro), essa função permite copiar o evento atual e, durante o cadastro do novo evento, selecionar o curso correto.
Depois disso, basta acessar o evento origem e usar a opção “Copiar turma” para replicar os participantes.
✔ Quando o evento não possui turma vinculada (Cenário 2)
Se o evento não tiver turmas associadas, a alteração de curso será permitida normalmente, exibindo apenas a mensagem padrão de confirmação de ajustes.
Verifique qual das duas opções disponíveis melhor atende à sua necessidade, para ser possível realizar a alteração do curso do evento.